Inserção direta no RM

Navegue até o modulo gestão de estoque, compras e faturamento

ImagemLocal.png  (Moderado)

1. Navegue até a Aba Outras movimentações

2. Clique no ícone Outras Movimentações

3. Confira a filial selecionada, caso deseje mudar clique nos três pontinhos e selecione a filial desejada.

4. Clique nos três pontinhos para selecionar o Tipo de Movimento

5. Navegue até o movimento 1.2.99 indicado no print e clique em OK

6. Aperte em OK

ImagemLocal.png  (Moderado)

Selecione o filtro desejado (Indico a utilização do filtro por usuário de criação) para que seja visualizada apenas os movimentos criados pelo usuário logado

ImagemLocal.png  (Moderado)

1. Clique no símbolo +

2. Na aba cabeçalho coloque o nome do Cliente ou Fornecedor desejado (Para realizar devolução a clientes, precisamos muda-los no cadastro de cli/For para ambos)

3. Preencha o local de estoque, no caso dessa operação é irrelevante, mas o sistema obriga o preenchimento

ImagemLocal.png  (Moderado)

Na aba TABELAS preencha com o centro de custo de acordo com o seu lançamento

ImagemLocal.png  (Moderado)

Em caso de duvidas, procurar a controladoria para saber qual centro de custo utilizar

1. Navegue até a aba itens e clique no sinal +

2. Busque o item igual ao que está no print Inclusão Direta

3. Coloque a quantidade 1

4. Preencha com o valor desejado

ImagemLocal.png  (Moderado)

1. Navegue até a aba tributos e valores

ImagemLocal.png  (Moderado)

Na aba valores preencha a NATUREZA ORÇAMENTARIA de acordo com o lançamento em questão e pressione OK

Em caso de duvidas quanto a qual natureza utilizar, procurar a controladoria para orientação. Ressalto que, o preenchimento correto da natureza é de extrema importância

Observe que os campos valor bruto, subtotal e valor documento estão sem valores preenchidos.

ImagemLocal.png  (Moderado)

Clique na calculadora para que os valores sejam trazidos para a tela de lançamento

Clique na aba integrações

ImagemLocal.png  (Moderado)

Na aba Financeira acontecerá os devidos preenchimentos com relação a forma de pagamento e data para efetuar o pagamento.

1. Escolha a forma de pagamento

2. Coloque a condição de pagamento (Parcelado ou não)

3. Clique em gerar

4. Ajuste a data de vencimento conforme desejado

ImagemLocal.png  (Moderado)

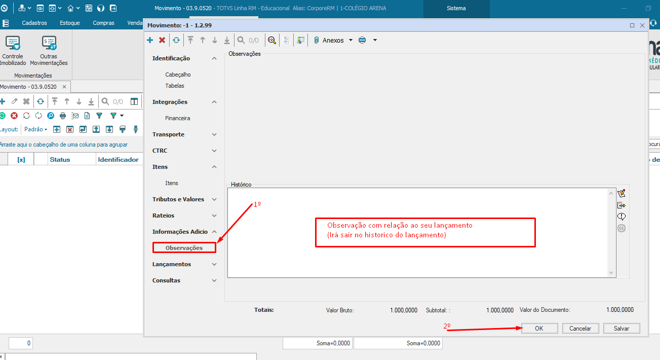
1. Navegue até a aba informações adicionais / observações

2. Escreva a observação do seu lançamento e clique em OK

Lembrando que essa observação serve como orientação para o departamento financeiro, e seu preenchimento é fundamental

ImagemLocal.png  (Moderado)

Como podem perceber, movimentos gerados com esse status, significa que não houve a aprovação por parte do gestor. Ou seja, não foi gerado o financeiro.

ImagemLocal.png  (Moderado)

Após aprovação do gestor, o status do movimento ficará igual ao do print, e consequentemente seu lançamento estará no modulo financeiro.